这篇文章主要介绍了全面解析@InsertProvider执行原理,具有很好的参考价值,希望对大家有所帮助。如有错误或未考虑完全的地方,望不吝赐教
@InsertProvider执行原理
1.首先要拼接处insert语句
其中包含入参,与数据库表字段的映射字段。
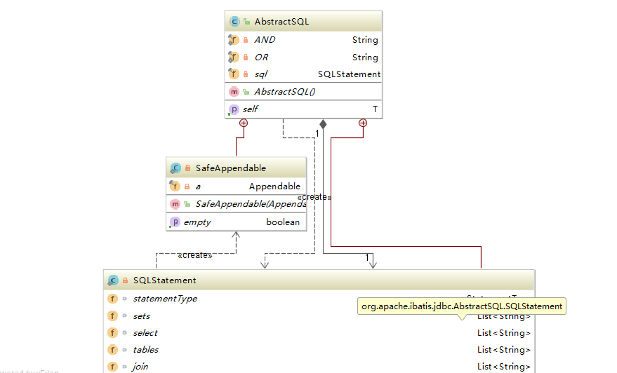
在执行Provider类里面的动态插入sql的时候,程序会调用 AbstractSQL这个抽象类,执行里面的两个拼接字符串的方法
public T INSERT_INTO(String tableName) {
this.sql().statementType = AbstractSQL.SQLStatement.StatementType.INSERT;
this.sql().tables.add(tableName);
return this.getSelf();
}
public T VALUES(String columns, String values) {
this.sql().columns.add(columns);
this.sql().values.add(values);
return this.getSelf();
}这个抽象class里面有一个私有的静态类SQLStatement和私有静态SalfAppendable类。
SQLStatement类里面有一个共有静态枚举类,里面有它的一个私有构造函数,枚举被设计成是单例模式,即枚举类型会由JVM在加载的时候,实例化枚举对象,你在枚举类中定义了多少个就会实例化多少个,JVM为了保证每一个枚举类元素的唯一实例,是不会允许外部进行new的,所以会把构造函数设计成private,防止用户生成实例,破坏唯一性。
枚举类里面含有增删查改四种。私有的静态类SQLStatement有sql语句的各种关键字list,distinct是boolean类型,例如:
List<String> sets = new ArrayList();子类ArrayList实例化List,因为List是一个接口,所以只能依靠其“子类”(在这里是List的实现类)来进行实例化,这里的对象是List的对象。
private void sqlClause(AbstractSQL.SafeAppendable builder, String keyword, List<String> parts, String open, String close, String conjunction) {
if(!parts.isEmpty()) {
if(!builder.isEmpty()) {
builder.append("\n");
}
builder.append(keyword);
builder.append(" ");
builder.append(open);
String last = "________";
int i = 0;
for(int n = parts.size(); i < n; ++i) {
String part = (String)parts.get(i);
if(i > 0 && !part.equals(") \nAND (") && !part.equals(") \nOR (") && !last.equals(") \nAND (") && !last.equals(") \nOR (")) {
builder.append(conjunction);
}
builder.append(part);
last = part;
}
builder.append(close);
}
}上面这个函数就是增删查改通用的sql解析函数。
下面是增调用的函数
private String insertSQL(AbstractSQL.SafeAppendable builder) {
this.sqlClause(builder, "INSERT INTO", this.tables, "", "", "");
this.sqlClause(builder, "", this.columns, "(", ")", ", ");
this.sqlClause(builder, "VALUES", this.values, "(", ")", ", ");
return builder.toString();
}通过下面的函数确定增删查改对应调用的函数
public String sql(Appendable a) {
AbstractSQL.SafeAppendable builder = new AbstractSQL.SafeAppendable(a);
if(this.statementType == null) {
return null;
} else {
String answer;
switch(null.$SwitchMap$org$apache$ibatis$jdbc$AbstractSQL$SQLStatement$StatementType[this.statementType.ordinal()]) {
case 1:
answer = this.deleteSQL(builder);
break;
case 2:
answer = this.insertSQL(builder);
break;
case 3:
answer = this.selectSQL(builder);
break;
case 4:
answer = this.updateSQL(builder);
break;
default:
answer = null;
}
return answer;
}
}私有静态SalfAppendable类是进行sql字符串的拼接。
里面有是一个私有不可以改变的Appendable对象。
private static class SafeAppendable {
private final Appendable a;
private boolean empty = true;
public SafeAppendable(Appendable a) {
this.a = a;
}
public AbstractSQL.SafeAppendable append(CharSequence s) {
try {
if(this.empty && s.length() > 0) {
this.empty = false;
}
this.a.append(s);
return this;
} catch (IOException var3) {
throw new RuntimeException(var3);
}
}
public boolean isEmpty() {
return this.empty;
}
}

然后调用ProviderSqlSource类,接着调用不可变类MappedStatement类,再调用BaseStatementHandler类,--->PreparedStatementHandler等。
2.ProviderSqlSource实现了sqlSource接口
代表从注解中读取相关的映射语句的内容,它创建的sql会被传到数据库。
根据SQL语句的类型不同,mybatis提供了多种SqlSource的具体实现:
1)StaticSqlSource:最终静态SQL语句的封装,其他类型的SqlSource最终都委托给StaticSqlSource。
2)RawSqlSource:原始静态SQL语句的封装,在加载时就已经确定了SQL语句,没有、等动态标签和${} SQL拼接,比动态SQL语句要快,因为不需要运行时解析SQL节点。
3)DynamicSqlSource:动态SQL语句的封装,在运行时需要根据参数处理、等标签或者${} SQL拼接之后才能生成最后要执行的静态SQL语句。
4)ProviderSqlSource:当SQL语句通过指定的类和方法获取时(使用@XXXProvider注解),需要使用本类,它会通过反射调用相应的方法得到SQL语句
关于@Insert和@InsertProvider注解用法
@Insert和@InsertProvider都是用来在实体类的Mapper类里注解保存方法的SQL语句。
不同的是,@Insert是直接配置SQL语句,而@InsertProvider则是通过SQL工厂类及对应的方法生产SQL语句,这种方法的好处在于,我们可以根据不同的需求生产出不同的SQL,适用性更好。
1.项目主要结构
(1)项目中的实体类
(2)每个实体类对应的Mapper方法
(3)SQL工厂

2.下面以BlogMapper中的保存Blog实体方法为例
Blog实体类属性:
为了方便说明,属性不设置过多,假设Blog类的属性有blogId,title,author
(1)@Insert的注解方式
@Insert("insert into blog(blogId,title,author) values(#blogId,#title,#author)")
public boolean saveBlog(Blog blog);说明:由于我们不能确定哪些属性没有值,那只能把所有属性都写上了。
(2)@InsertProvider的注解方式
@InsertProvider(type = SqlFactory.class,method = "insertBlog")
public boolean saveBlog(@Param("bean")Blog blog);说明:type指明SQL工厂类,method是工厂类里对应的方法
SqlFactory类代码:
public class SqlFactory {
public String insertBlog(Map<String,Object> para){
Blog blog = (Blog)para.get("bean"); //
SQL sql = new SQL(); //SQL语句对象,所在包:org.apache.ibatis.jdbc.SQL
sql.INSERT_INTO("blog");
if(blog.getBlogId() != null){ //判断blogId属性是否有值
sql.VALUES("blogId", blog.getBlogId());
}
if(blog.getTitle() != null){//判断title属性是否有值
sql.VALUES("title", blog.getTitle());
}
if(blog.getAuthor() != null){//判断author属性是否有值
sql.VALUES("author", blog.getAuthor());
}
return sql.toString();
}
}使用@InsertProvider的方式,可以根据实体中有值的属性,进行动态的生成插入SQL语句如:
- blogId和title有值:insert into blog(blogId,title) values(v1,v2);
- author和title有值:insert into blog(author,title) values(v1,v2);
总结:其实也就是说因为mybaits的xml中有<if test=""></if>标签来动态生成sql,但是在程序代码中没有办法这么做。
那么insertprovider就是充当了这样一个角色,来动态的生成sql。
与之类似的还有MyBatis注解的巧妙使用---@InsertProvider,@UpdateProvider,@DeleteProvider和@SelectProvider等等。
以上为个人经验,希望能给大家一个参考,也希望大家多多支持编程学习网。
本文标题为:全面解析@InsertProvider执行原理
基础教程推荐
- Java+mysql实现学籍管理系统 2023-03-16
- springboot下使用shiro自定义filter的个人经验分享 2024-02-27
- JSP 动态树的实现 2023-12-17
- 深入理解约瑟夫环的数学优化方法 2024-03-07
- 运用El表达式截取字符串/获取list的长度实例 2023-08-01
- 是否适合从javabean类更新数据库? 2023-11-04
- JavaWeb 实现验证码功能(demo) 2024-04-14
- 使用Java和WebSocket实现网页聊天室实例代码 2024-02-25
- Java中EnvironmentAware 接口的作用 2023-01-23
- Java编写实现窗体程序显示日历 2023-01-02
